오늘은 Simatic Manager에서 HW Config( Hardware Configuration )에 대하여
알아보겠습니다.
HW Config는 우리가 소프트웨어에서 프로젝트를 생성하여
프로그래밍을 할 때
이 생성한 프로젝트를 집어넣을 실제 PLC 하드웨어를 셋팅하는 곳입니다.
소프트웨어 상의 PLC와 실제 하드웨어가 같아야 문제가 발생하지 않습니다.
(초보자 분들이 제일 좋은건 판매처<지멘스 SI 업체>에
확인을 받는 것입니다. Order code까지 꼼꼼하게.)
처음 오신 분들이나 Siemens STEP7 Simatic Macager를 사용할 줄 모르시는 분들은
아래 포스팅을 먼저 보고 오시는게 좋을 것 같습니다.
https://mech19.tistory.com/104
SIEMENS STEP7 PLC Programing 기초 #2 ( 지멘스 S7 PLC 프로그래밍 기초, Simatic Manager 기초 )
오늘은 직접 STEP7 프로그램인 SIMATIC Manager를 구동하여 프로젝트를 생성해 보겠습니다. Simatic Manager프로그램 설치는아래 포스팅을 확인해 주세요. https://mech19.tistory.com/102 Window10 Siemens STEP7..
mech19.tistory.com
자 그럼 Simatic Manager에서 "HW Config"를 실행하는 내용부터
시작해 보겠습니다.

위와 같이 프로젝트 관리창 카테고리에서
2번째 레벨에 있는 "SIMATIC 300 Station"을 선택하면
"Hardware"와 "CPU315-2DP"가 나옵니다.
(CPU315-2DP는 우리가 새 프로젝트 마법사에서 CPU를 지정했기 때문에
이렇게 뜨는거고, 필요하면 변경할 수 있습니다.)
"SIMATIC 300 Station"은 이름 변경이 가능하니 참고 하시고요.
저는 변경하기 귀찮아서 그냥 사용 합니다. ㅎㅎㅎ

어차피 프로젝트에 스테이션을 추가하면 위와 같이
뒤에 (1)와 같이 번호표가 따라 붙어서
확인이 되기 때문에 분간이 가능합니다.
여튼 원하는 Station을 선택한 후 "Hardware"를 더블클릭하여 실행하면
"HW Config (Hardware Configuration)"이 실행됩니다.

먼저 위 화면에서
1번의 목록에서 필요한 Device( Power, CPU, SM, FM 등등 )을 선택하고
2번의 슬롯위치에 집어넣으면 됩니다.
자 먼저 하나씩 골라서 맞는 슬롯에 집어넣어 보겠습니다.
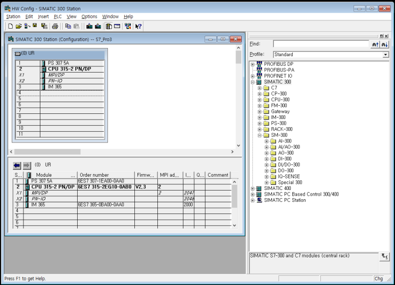
1. PS (Power Supply)
전원공급장치인 PS(Power Supply)는 제일 앞자리인 1번 슬롯에 설치해야 합니다.
일단 300시리즈니까 SIMATIC300 하위 카테고리에서 PS-300을 열고
그중에서 PS 307 5A를 선택해 보겠습니다.

PS 307 5A를 선택하니까
적당한 슬롯에 녹색으로 표시되었습니다.
PS 307 5A를 더블클릭하거나 드래그&드롭으로 녹색으로 표시된
1번슬롯에 설치가 가능합니다.

위와 같이 설치가 되는걸 보실 수 있습니다.
화면의 왼쪽아래의 화살표 부분을 보시면 ORDER No.도 확인이 가능합니다.
실물 PLC Hardware를 구매했다면 Order No.가 맞는지 확인도 해야 합니다.
그리고 그 밑에 간략한 SPEC도 나와 있습니다.
2. CPU
CPU는 중앙처리장치로 머리부분에 해당하는거 다들 아시죠?
CPU는 처음에 프로젝트 생성당시에 선택을 하고 시작해서
이미 2번 슬롯에 설치가 되어 있습니다.
그러나 변경이 가능합니다.

변경방법은 CPU를 선택하고 마우스 우클릭을 하고 Delete를 선택하면 됩니다.
혹은 그냥 선택하고 키보드에서 "Delete" 키를 누르면 됩니다.

그럼 이렇게 2번 슬롯이 비워지게 됩니다.
이때 오른쪽 목록에서 CPU-300을 찾은 다음
하위 카테고리에서 원하는 CPU를 더블클릭 하거나 드래그&드롭 하면 됩니다.

자 이제 바뀌었습니다.
Power Supply때와 마찬가지로 Order No.를 꼼꼼하게 잘 봐야 합니다.
3. IM (Interface Module)

IM은 증설모듈이라고 생각하면 되고, 똑같은 방법으로 슬롯에 넣어주면 됩니다.
그런데 IM은 필요하면 넣고 필요하지 않으면 생략해도 됩니다.
하지만 하드웨어는 IM을 제외하고 연결해서 설치한다고 해도,
소프트웨어 적으로는 IM 자리인 슬롯 3번은 건너띄어서 한자리를 비워둬야 합니다.
즉, IM을 생략하더라도 FM(Function Module)이나 SM(Signal Module)을 설치할 수 있는
슬롯은 고정으로 8개가 되는 것 입니다.
그리고 꼭 기억해야 하는 것이, IM365는 1 BASE 증설용,
IM360, 361은 최대 4BASE 증설용 이라는 것!!!!!!!!!
증설에 대한 이야기는 다른 포스팅에서 조금 더 자세히 이야기 해 보겠습니다.
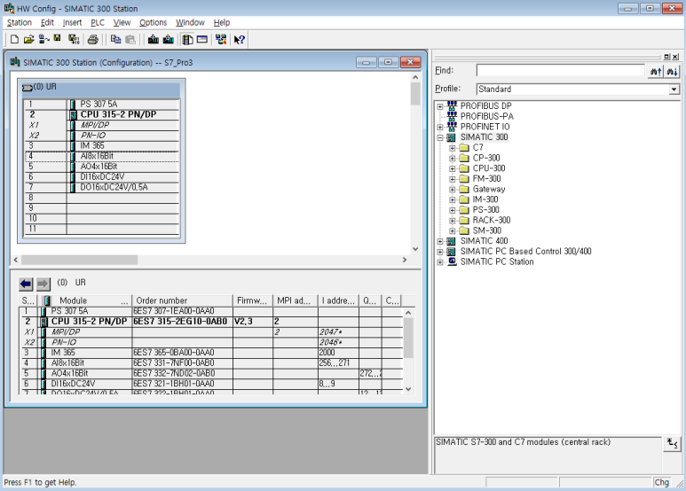
4. SM (Signal Module), CP (Communication Process), FM (Function Module)
자 이제 3번슬롯까지 채워넣으셨으면, 그 다음 4번슬롯부터는
SM, FM, CP를 넣을 수 있습니다.

Signal Module은 어마어마하게 많이 있습니다.
AI (Analog Input)

AO (Analog Output)

AI/AO (Analog Input/Output)

DI (Digital Input)

DO (Digital Output)

DI/DO (Digital Input/Output)

위에서 본 순수 I/O Card들은 따로 설명하지 않아도 되겠죠?
AI8, DI8 AO2 라고 써있는 부분의 숫자들이 접점의 수를 나타냅니다.
즉 DI8은 DI 접점이 8개 있는 카드라는 의미죠.
그리고 그 뒤에 전압과 전류레벨이 명시되어 있습니다.
지금부터 만나볼 CP나 FM도 IO card라고 생각하는게 편리합니다.
먼저 CP입니다.

위에 보면 크게 4가지로 분류되어 있지만 사실 3가지로 분류되어 있는 겁니다.
먼저 "Industrial Ethernet"의 CP343 module은
CPU에 이더넷 통신포트가 없거나 부족할 때 추가하여 사용하면 됩니다.
그리고 "PROFIBUS"의 CP342-5 는 Profibus DP 포트가 부족할 때 추가하여 사용하면 됩니다.
그리고 "Point to Point"의 CP341이 가장 많이 사용되는 Module입니다.
rs-485, 422, 232까지 모두 다 되며,
시리얼 통신 가능, 비전장비, 서보모터 연결 등등
모드버스 통신용으로도 가장 많이 사용됩니다.
다음은 FM입니다.
Function Module은 고속카운터, 위치제어용 모듈입니다.

FM 350-1과 350-2의 차이는 350-1은 1채널, 350-2는 8채널입니다.
자 이제 HW Config를 어떻게 설정하는지 대충 아시겠지요?

FM이나 CP를 포함하지 않고 보통 사용 하는 IO Card로 HW Config를 마친 모습입니다.
일단 오늘 포스팅은 여기까지 하고,
다음시간에 간단하게 CPU나 각 Module들의 속성을 설정하는 법을
알아보겠습니다.
아래 포스팅을 참조해 주십시오.
SIEMENS STEP7 Programing 기초 #4 ( 지멘스 S7 PLC 프로그래밍 기초, Simatic Manager Properties (하드웨어 설정)
오늘은 지난 시간에 이어 Hardware Properties (하드웨어 설정)에 대해서 좀 더 알아보겠습니다. 지난 시간에는 Hardware Configuration에 대해서 알아보았습니다. 자세한 내용은 아래 포스팅을 참조해 주
mech19.tistory.com
도움이 되셨다면 공감버튼과
이웃추가를 부탁드려요~
퍼가실땐 퍼가요 댓글 부탁드리구,
댓글쓰기는 다른 사람에게도 좋은 정보일 수 있으니 공개로~ 부탁드립니다.
여러분의 작은 정성이 좋은 포스팅을 생산해내는 힘이 된답니다.
댓글